Deploying Example eBPF Programs On Local Host
This section describes running bpfman and the example eBPF programs on a local host.
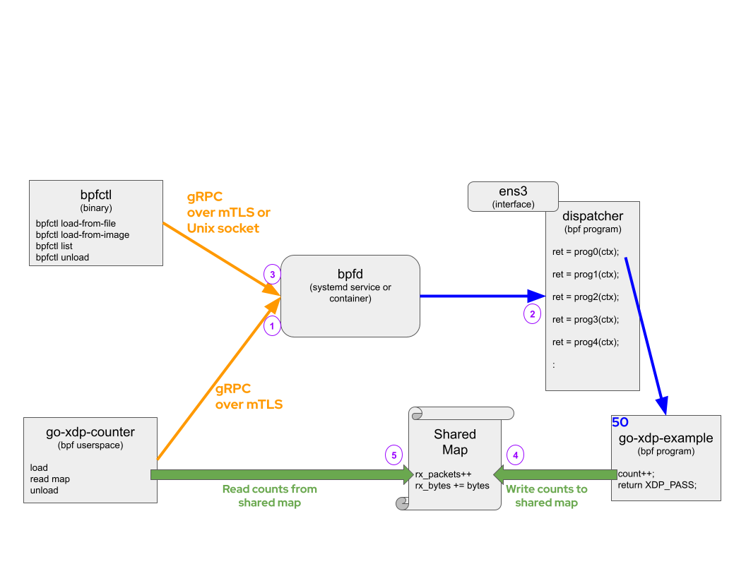
Example Overview
Assume the following command is run:
The diagram below shows go-xdp-counter example, but the other examples operate in
a similar fashion.

Following the diagram (Purple numbers):
- When
go-xdp-counteruserspace is started, it will send a gRPC request over unix socket tobpfman-rpcrequestingbpfmanto load and attach thego-xdp-countereBPF bytecode located on disk atbpfman/examples/go-xdp-counter/bpf_x86_bpfel.oat a priority of 50 and on interfaceeno3. These values are configurable as we will see later, but for now we will use the defaults (except interface, which is required to be entered). bpfmanwill load it'sdispatchereBPF program, which links to thego-xdp-countereBPF program and return a kernel Program ID referencing the running program.bpfman list programscan be used to show that the eBPF program was loaded.- Once the
go-xdp-countereBPF bytecode is loaded and attached, the eBPF program will write packet counts and byte counts to a shared map. go-xdp-counteruserspace program periodically reads counters from the shared map and logs the value.
Below are the steps to run the example program described above and then some additional examples
that use the bpfman CLI to load and unload other eBPF programs.
See Launching bpfman for more detailed instructions on
building and loading bpfman.
This tutorial assumes bpfman has been built, bpfman-rpc is running, and the bpfman CLI is in $PATH.
Running Example Programs
Example eBPF Programs describes how the example programs work,
how to build them, and how to run the different examples.
Build the go-xdp-counter program before continuing.
To run the go-xdp-counter program, determine the host interface to attach the eBPF
program to and then start the go program.
In this example, eno3 will be used, as shown in the diagram at the top of the page.
The output should show the count and total bytes of packets as they pass through the
interface as shown below:
cd bpfman/examples/go-xdp-counter/
go run -exec sudo . --iface eno3
2023/07/17 17:43:58 Using Input: Interface=eno3 Priority=50 Source=/home/$USER/src/bpfman/examples/go-xdp-counter/bpf_x86_bpfel.o
2023/07/17 17:43:58 Program registered with id 6211
2023/07/17 17:44:01 4 packets received
2023/07/17 17:44:01 580 bytes received
2023/07/17 17:44:04 4 packets received
2023/07/17 17:44:04 580 bytes received
2023/07/17 17:44:07 8 packets received
2023/07/17 17:44:07 1160 bytes received
:
In another terminal, use the CLI to show the go-xdp-counter eBPF bytecode was loaded.
sudo bpfman list programs
Program ID Application Type Function Name Links
64063 xdp xdp_stats (1) 930390918
Finally, press <CTRL>+c when finished with go-xdp-counter.
:
2023/07/17 17:44:34 28 packets received
2023/07/17 17:44:34 4060 bytes received
^C2023/07/17 17:44:35 Exiting...
2023/07/17 17:44:35 Unloading Program: 6211
Using CLI to Manage eBPF Programs
bpfman provides a CLI to interact with the bpfman Library.
Find a deeper dive into CLI syntax in CLI Guide.
We will load and attach the simple xdp-pass program, which allows all traffic to pass through the attached
interface, eno3 in this example.
The source code,
xdp_pass.bpf.c,
is located in the integration-test
directory and there is also a prebuilt image:
quay.io/bpfman-bytecode/xdp_pass:latest.
sudo bpfman load image --image-url quay.io/bpfman-bytecode/xdp_pass:latest \
--programs xdp:pass --application XdpPassProgram
Bpfman State
---------------
BPF Function: pass
Program Type: xdp
Image URL: quay.io/bpfman-bytecode/xdp_pass:latest
Pull Policy: IfNotPresent
Global: None
Metadata: bpfman_application=XdpPassProgram
Map Pin Path: /run/bpfman/fs/maps/63556
Map Owner ID: None
Maps Used By: 63556
Links: None
Kernel State
----------------------------------
Program ID: 63556
BPF Function: pass
Kernel Type: xdp
Loaded At: 2025-04-01T10:19:01-0400
Tag: 4b9d1b2c140e87ce
GPL Compatible: true
Map IDs: [21073]
BTF ID: 31333
Size Translated (bytes): 96
JITted: true
Size JITted: 75
Kernel Allocated Memory (bytes): 4096
Verified Instruction Count: 9
bpfman load image returns the same data as the bpfman get program command.
From the output, the Program Id of 63556 can be found in the Kernel State section.
The Program Id can be used to perform a bpfman get program to retrieve all relevant program
data and a bpfman unload when the program needs to be unloaded.
sudo bpfman list programs --application XdpPassProgram
Program ID Application Type Function Name Links
63556 XdpPassProgram xdp pass
We can recheck the details about the loaded program with the bpfman get program command:
sudo bpfman get program 63556
Bpfman State
---------------
BPF Function: pass
Program Type: xdp
Image URL: quay.io/bpfman-bytecode/xdp_pass:latest
Pull Policy: IfNotPresent
Global: None
Metadata: bpfman_application=XdpPassProgram
Map Pin Path: /run/bpfman/fs/maps/63556
Map Owner ID: None
Maps Used By: 63556
Links: None
Kernel State
----------------------------------
Program ID: 63556
BPF Function: pass
Kernel Type: xdp
Loaded At: 2025-04-01T10:19:01-0400
Tag: 4b9d1b2c140e87ce
GPL Compatible: true
Map IDs: [21073]
BTF ID: 31333
Size Translated (bytes): 96
JITted: true
Size JITted: 75
Kernel Allocated Memory (bytes): 4096
Verified Instruction Count: 9
At this point, the program is loaded in kernel memory, but has not been
attached to any hook points.
So the eBPF program will not be triggered.
To attach the eBPF program to a hook point, use the bpfman attach command.
sudo bpfman attach 63556 xdp --iface eno3 --priority 35
Bpfman State
---------------
BPF Function: pass
Program Type: xdp
Program ID: 63556
Link ID: 1301256968
Interface: eno4
Priority: 35
Position: 0
Proceed On: pass, dispatcher_return
Network Namespace: None
Metadata: bpfman_application=XdpPassProgram
bpfman attach returns the same data as the bpfman get link command.
From the output, the Link Id of 1301256968 can be found in the Bpfman State section.
The Link Id can be used to perform a bpfman get link to retrieve all relevant link
data.
sudo bpfman list programs --application XdpPassProgram
Program ID Application Type Function Name Links
63556 XdpPassProgram xdp pass (1) 1301256968
We can recheck the details about the attached program with the bpfman get link command:
sudo bpfman get link 1301256968
Bpfman State
---------------
BPF Function: pass
Program Type: xdp
Program ID: 63556
Link ID: 1301256968
Interface: eno4
Priority: 35
Position: 0
Proceed On: pass, dispatcher_return
Network Namespace: None
Metadata: bpfman_application=XdpPassProgram
Then unload the program: