Deploying Example eBPF Programs On Kubernetes
This section will describe launching eBPF enabled applications on a Kubernetes cluster. The approach is slightly different when running on a Kubernetes cluster.
This section assumes there is already a Kubernetes cluster running and bpfman is running in the cluster.
See Deploying the bpfman-operator for details on
deploying bpfman on a Kubernetes cluster, but the quickest solution is to run a Kubernetes KIND Cluster:
Loading eBPF Programs On Kubernetes
Instead of using the userspace program or CLI to load the eBPF bytecode as done in previous sections, the bytecode will be loaded by creating a Kubernetes CRD object. There is a CRD object for each eBPF program type bpfman supports.
- Kprobe program: Kprobe Examples yaml
- Tc prograom: TcProgram Examples yaml
- Tcx program: TcxProgram Examples yaml
- Tracepoint program: Tracepoint Examples yaml
- Uprobe program: Uprobe Examples yaml
- URetProbe program: URetProbe Examples yaml
- Xdp program: XdpProgram Examples yaml
Sample bytecode yaml with XdpProgram CRD:
$ cat examples/config/base/go-xdp-counter/bytecode.yaml
---
apiVersion: bpfman.io/v1alpha1
kind: ClusterBpfApplication
metadata:
labels:
app.kubernetes.io/name: xdpprogram
name: go-xdp-counter-example
spec:
# Select all nodes
nodeSelector: {}
byteCode:
image:
url: quay.io/bpfman-bytecode/go-xdp-counter:latest
programs:
- name: xdp_stats
type: XDP
xdp:
links:
- interfaceSelector:
primaryNodeInterface: true
priority: 55
Note that all the sample yaml files are configured with the bytecode running on all nodes
(nodeselector: {}).
This can be configured to run on specific nodes, but the DaemonSet yaml for the userspace program, which
is described below, should have an equivalent change.
Assume the following command is run:
$ kubectl apply -f examples/config/base/go-xdp-counter/bytecode.yaml
clusterbpfapplication.bpfman.io/go-xdp-counter-example created
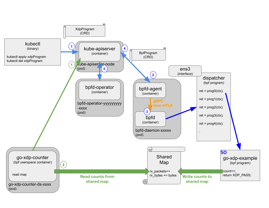
The diagram below shows go-xdp-counter example, but the other examples operate in
a similar fashion.

Following the diagram for XDP example (Blue numbers):
- The user creates a
ClusterBpfApplicatinobject of program type XDP and with the parameters associated with the eBPF bytecode, like interface, priority and BFP bytecode image. The name of theClusterBpfApplicationobject in this example isgo-xdp-counter-example. TheClusterBpfApplicationis applied usingkubectl, but in a more practical deployment, theClusterBpfApplicationwould be applied by the application or a controller. bpfman-agent, running on each node, is watching for all changes toClusterBpfApplicationobjects. When it sees aClusterBpfApplicationobject created or modified, it makes sure a apply the corresponding BPF program to that node.bpfman-agentthen determines if it should be running on the given node, loads or unloads as needed by making gRPC calls viabpfman-rpc, which calls into thebpfmanLibrary.bpfmanbehaves the same as described in therunning locallyexample.bpfman-agentfinally updates the status of theClusterBpfApplicationStateobject.bpfman-operatorwatches allClusterBpfApplicationStateobjects, and updates the status of the correspondingClusterBpfApplicationobject indicating if the eBPF program has been applied to all the desired nodes or not.
To retrieve information about the ClusterBpfApplication object:
$ kubectl get ClusterBpfApplication
NAME NODESELECTOR STATUS AGE
go-xdp-counter-example Success 5m47s
$ kubectl get ClusterBpfApplication -o yaml
apiVersion: v1
items:
- apiVersion: bpfman.io/v1alpha1
kind: ClusterBpfApplication
metadata:
annotations:
kubectl.kubernetes.io/last-applied-configuration: |
{"apiVersion":"bpfman.io/v1alpha1","kind":"ClusterBpfApplication","metadata":{"annotations":{},"labels":{"app.kubernetes.io/name":"xdpprogram"},"name":"go-xdp-counter-example"},"spec":{"byteCode":{"image":{"url":"quay.io/bpfman-bytecode/go-xdp-counter:latest"}},"nodeSelector":{},"programs":[{"name":"xdp_stats","type":"XDP","xdp":{"links":[{"interfaceSelector":{"primaryNodeInterface":true},"priority":55}]}}]}}
creationTimestamp: "2025-07-21T15:47:29Z"
finalizers:
- bpfman.io.operator/finalizer
generation: 1
labels:
app.kubernetes.io/name: xdpprogram
name: go-xdp-counter-example
resourceVersion: "1004"
uid: e84f069f-1584-41fa-b4ac-e260f10e5012
spec:
byteCode:
image:
imagePullPolicy: IfNotPresent
url: quay.io/bpfman-bytecode/go-xdp-counter:latest
nodeSelector: {}
programs:
- name: xdp_stats
type: XDP
xdp:
links:
- interfaceSelector:
primaryNodeInterface: true
priority: 55
proceedOn:
- Pass
- DispatcherReturn
status:
conditions:
- lastTransitionTime: "2025-07-21T15:47:39Z"
message: BPF application configuration successfully applied on all nodes
reason: Success
status: "True"
type: Success
kind: List
metadata:
resourceVersion: ""
To retrieve information about the ClusterBpfApplicationState objects:
$ kubectl get ClusterBpfApplicationState -l bpfman.io/ownedByProgram=go-xdp-counter-example
NAME NODE STATUS AGE
go-xdp-counter-example-34a4624c bpfman-deployment-control-plane Success 7m57s
$ kubectl get ClusterBpfApplicationState -l bpfman.io/ownedByProgram=go-xdp-counter-example -o yaml
apiVersion: v1
items:
- apiVersion: bpfman.io/v1alpha1
kind: ClusterBpfApplicationState
metadata:
creationTimestamp: "2025-07-21T15:47:29Z"
finalizers:
- bpfman.io.clbpfapplicationcontroller/finalizer
generation: 1
labels:
bpfman.io/ownedByProgram: go-xdp-counter-example
kubernetes.io/hostname: bpfman-deployment-control-plane
name: go-xdp-counter-example-34a4624c
ownerReferences:
- apiVersion: bpfman.io/v1alpha1
blockOwnerDeletion: true
controller: true
kind: ClusterBpfApplication
name: go-xdp-counter-example
uid: e84f069f-1584-41fa-b4ac-e260f10e5012
resourceVersion: "1003"
uid: b8316810-f4a5-4760-8a72-bf943625eaed
status:
appLoadStatus: LoadSuccess
conditions:
- lastTransitionTime: "2025-07-21T15:47:39Z"
message: The BPF application has been successfully loaded and attached
reason: Success
status: "True"
type: Success
node: bpfman-deployment-control-plane
programs:
- name: xdp_stats
programId: 1845
programLinkStatus: Success
type: XDP
xdp:
links:
- interfaceName: eth0
linkId: 2825010721
linkStatus: Attached
priority: 55
proceedOn:
- Pass
- DispatcherReturn
shouldAttach: true
uuid: 86961016-12a2-467d-92b1-5ef0b7c3d74e
updateCount: 2
kind: List
metadata:
resourceVersion: ""
Deploying an eBPF enabled application On Kubernetes
Here, a userspace container is deployed to consume the map data generated by the eBPF counter program. bpfman provides a Container Storage Interface (CSI) driver for exposing eBPF maps into a userspace container. To avoid having to mount a host directory that contains the map pinned file into the container and forcing the container to have permissions to access that host directory, the CSI driver mounts the map at a specified location in the container. All the examples use CSI, here is go-xdp-counter/deployment.yaml for reference:
cd bpfman/examples/
cat config/base/go-xdp-counter/deployment.yaml
:
---
apiVersion: apps/v1
kind: DaemonSet
metadata:
name: go-xdp-counter-ds
namespace: go-xdp-counter
labels:
k8s-app: go-xdp-counter
spec:
:
template:
:
spec:
:
containers:
- name: go-xdp-counter
:
volumeMounts:
- name: go-xdp-counter-maps <==== 2) VolumeMount in container
mountPath: /run/xdp/maps <==== 2a) Mount path in the container
readOnly: true
volumes:
- name: go-xdp-counter-maps <==== 1) Volume describing the map
csi:
driver: csi.bpfman.io <==== 1a) bpfman CSI Driver
volumeAttributes:
csi.bpfman.io/program: go-xdp-counter-example <==== 1b) eBPF Program owning the map
csi.bpfman.io/maps: xdp_stats_map <==== 1c) Map to be exposed to the container
Loading A Userspace Container Image
The userspace programs have been pre-built and can be found here:
- quay.io/bpfman-userspace/go-kprobe-counter:latest
- quay.io/bpfman-userspace/go-tc-counter:latest
- quay.io/bpfman-userspace/go-tracepoint-counter:latest
- quay.io/bpfman-userspace/go-uprobe-counter:latest
- quay.io/bpfman-userspace/go-xdp-counter:latest
The example YAML files below utilise the following images:
- go-kprobe-counter/deployment.yaml
- go-tc-counter/deployment.yaml
- go-tracepoint-counter/deployment.yaml
- go-uprobe-counter/deployment.yaml
- go-xdp-counter/deployment.yaml
The userspace program in a Kubernetes Deployment doesn't interact directly with bpfman like it
did in the local host deployment.
Instead, the userspace program running on each node, if needed, reads the ClusterBpfApplicationState object
from the KubeApiServer to gather additional information about the loaded eBPF program.
To interact with the KubeApiServer, RBAC must be setup properly to access the ClusterBpfApplicationState
object.
The bpfman-operator defined the yaml for several ClusterRoles that can be used to access the
different bpfman related CRD objects with different access rights.
The example userspace containers will use the bpfman-bpfapplication-viewer-role and
bpfman-clusterbpfapplication-viewer-role clusterroles, which allow Read-Only
access to the BpfApplication / ClusterBpfApplication objects.
This ClusterRole is created automatically by the bpfman-operator.
The remaining objects (NameSpace, ServiceAccount, ClusterRoleBinding and examples DaemonSet) can be created for each program type as follows:
$ cd bpfman/
$ kubectl create -f examples/config/base/go-xdp-counter/deployment.yaml
namespace/go-xdp-counter created
serviceaccount/bpfman-app-go-xdp-counter created
daemonset.apps/go-xdp-counter-ds created
This creates the go-xdp-counter userspace pod, but the other examples operate in
a similar fashion.

Following the diagram for the XDP example (Green numbers):
- The userspace program queries the KubeApiServer for a specific
ClusterBpfApplicationorBpfApplicationobject, if required. - The userspace program verifies the BPF program has been loaded and uses the map to periodically read the counter values.
To see if the userspace programs are working, view the logs:
$ kubectl get pods -n go-xdp-counter
NAME READY STATUS RESTARTS AGE
go-xdp-counter-ds-hnnj7 1/1 Running 0 49m
$ kubectl logs -n go-xdp-counter --tail=6 go-xdp-counter-ds-hnnj7
2025/07/21 17:22:40 44015 packets received
2025/07/21 17:22:40 63352772 bytes received
2025/07/21 17:22:43 44031 packets received
2025/07/21 17:22:43 63357010 bytes received
To cleanup:
kubectl delete -f examples/config/base/go-xdp-counter/deployment.yaml
kubectl delete -f examples/config/base/go-xdp-counter/bytecode.yaml
Automated Deployment
The steps above are automated in the Makefile in the examples directory.
Run make deploy to load each of the example bytecode and userspace yaml files, then
make undeploy to unload them.
$ cd bpfman/examples/
$ make deploy
for target in deploy-tc deploy-tracepoint deploy-xdp deploy-xdp-ms deploy-kprobe deploy-target deploy-uprobe ; do \
make $target || true; \
done
make[1]: Entering directory '/home/<$USER>/go/src/github.com/bpfman/bpfman/examples'
sed 's@URL_BC@quay.io/bpfman-bytecode/go-tc-counter:latest@' config/default/go-tc-counter/patch.yaml.env > config/default/go-tc-counter/patch.yaml
cd config/default/go-tc-counter && /home/<$USER>/go/src/github.com/bpfman/bpfman/examples/bin/kustomize edit set image quay.io/bpfman-userspace/go-tc-counter=quay.io/bpfman-userspace/go-tc-counter:latest
namespace/go-tc-counter created
serviceaccount/bpfman-app-go-tc-counter created
daemonset.apps/go-tc-counter-ds created
tcprogram.bpfman.io/go-tc-counter-example created
:
sed 's@URL_BC@quay.io/bpfman-bytecode/go-uprobe-counter:latest@' config/default/go-uprobe-counter/patch.yaml.env > config/default/go-uprobe-counter/patch.yaml
cd config/default/go-uprobe-counter && /home/<$USER>/go/src/github.com/bpfman/bpfman/examples/bin/kustomize edit set image quay.io/bpfman-userspace/go-uprobe-counter=quay.io/bpfman-userspace/go-uprobe-counter:latest
namespace/go-uprobe-counter created
serviceaccount/bpfman-app-go-uprobe-counter created
daemonset.apps/go-uprobe-counter-ds created
uprobeprogram.bpfman.io/go-uprobe-counter-example created
make[1]: Leaving directory '/home/<$USER>/go/src/github.com/bpfman/bpfman/examples'
# Test Away ...
$ kubectl get pods -A | grep -E '^go-'
go-app-counter go-app-counter-ds-xt6h8 1/1 Running 0 3m8s
go-kprobe-counter go-kprobe-counter-ds-2wrsz 1/1 Running 0 3m10s
go-target go-target-ds-72x86 1/1 Running 0 3m10s
go-tc-counter go-tc-counter-ds-zv8f5 1/1 Running 0 3m13s
go-tcx-counter go-tcx-counter-ds-cf6sz 1/1 Running 0 3m12s
go-tracepoint-counter go-tracepoint-counter-ds-zbnkl 1/1 Running 0 3m12s
go-uprobe-counter go-uprobe-counter-ds-r5dm7 1/1 Running 0 3m9s
go-uretprobe-counter go-uretprobe-counter-ds-8bvw9 1/1 Running 0 3m8s
go-xdp-counter go-xdp-counter-ds-b9jk4 1/1 Running 0 3m11s
$ kubectl get clusterbpfapplications
NAME NODESELECTOR STATUS AGE
app-counter Success 3m46s
go-kprobe-counter-example Success 3m48s
go-tc-counter-example Success 3m51s
go-tcx-counter-example Success 3m50s
go-tracepoint-counter-example Success 3m50s
go-uprobe-counter-example Success 3m47s
go-uretprobe-counter-example Success 3m46s
go-xdp-counter-example Success 3m49s
$ make undeploy
for target in undeploy-tc undeploy-tracepoint undeploy-xdp undeploy-xdp-ms undeploy-kprobe undeploy-uprobe undeploy-target ; do \
make $target || true; \
done
make[1]: Entering directory '/home/<$USER>/go/src/github.com/bpfman/bpfman/examples'
sed 's@URL_BC@quay.io/bpfman-bytecode/go-tc-counter:latest@' config/default/go-tc-counter/patch.yaml.env > config/default/go-tc-counter/patch.yaml
cd config/default/go-tc-counter && /home/<$USER>/go/src/github.com/bpfman/bpfman/examples/bin/kustomize edit set image quay.io/bpfman-userspace/go-tc-counter=quay.io/bpfman-userspace/go-tc-counter:latest
namespace "go-tc-counter" deleted
serviceaccount "bpfman-app-go-tc-counter" deleted
daemonset.apps "go-tc-counter-ds" deleted
tcprogram.bpfman.io "go-tc-counter-example" deleted
:
kubectl delete -f config/base/go-target/deployment.yaml
namespace "go-target" deleted
serviceaccount "bpfman-app-go-target" deleted
daemonset.apps "go-target-ds" deleted
make[1]: Leaving directory '/home/<$USER>/go/src/github.com/bpfman/bpfman/examples'
Individual examples can be loaded and unloaded as well, for example make deploy-xdp and
make undeploy-xdp.
To see the full set of available commands, run make help:
make help
Usage:
make <target>
make deploy TAG=v0.2.0
make deploy-xdp IMAGE_XDP_US=quay.io/user1/go-xdp-counter-userspace:test
General
help Display this help.
Local Dependencies
kustomize Download kustomize locally if necessary.
Development
fmt Run go fmt against code.
verify Verify all the autogenerated code
Build
build Build all the userspace example code.
generate Run `go generate` to build the bytecode for each of the examples.
build-us-images Build all example userspace images
build-bc-images Build bytecode example userspace images
push-us-images Push all example userspace images
push-bc-images Push all example bytecode images
load-us-images-kind Build and load all example userspace images into kind
Deployment Variables (not commands)
TAG Used to set all images to a fixed tag. Example: make deploy TAG=v0.2.0
IMAGE_TC_BC TC Bytecode image. Example: make deploy-tc IMAGE_TC_BC=quay.io/user1/go-tc-counter-bytecode:test
IMAGE_TC_US TC Userspace image. Example: make deploy-tc IMAGE_TC_US=quay.io/user1/go-tc-counter-userspace:test
IMAGE_TP_BC Tracepoint Bytecode image. Example: make deploy-tracepoint IMAGE_TP_BC=quay.io/user1/go-tracepoint-counter-bytecode:test
IMAGE_TP_US Tracepoint Userspace image. Example: make deploy-tracepoint IMAGE_TP_US=quay.io/user1/go-tracepoint-counter-userspace:test
IMAGE_XDP_BC XDP Bytecode image. Example: make deploy-xdp IMAGE_XDP_BC=quay.io/user1/go-xdp-counter-bytecode:test
IMAGE_XDP_US XDP Userspace image. Example: make deploy-xdp IMAGE_XDP_US=quay.io/user1/go-xdp-counter-userspace:test
IMAGE_KP_BC Kprobe Bytecode image. Example: make deploy-kprobe IMAGE_KP_BC=quay.io/user1/go-kprobe-counter-bytecode:test
IMAGE_KP_US Kprobe Userspace image. Example: make deploy-kprobe IMAGE_KP_US=quay.io/user1/go-kprobe-counter-userspace:test
IMAGE_UP_BC Uprobe Bytecode image. Example: make deploy-uprobe IMAGE_UP_BC=quay.io/user1/go-uprobe-counter-bytecode:test
IMAGE_UP_US Uprobe Userspace image. Example: make deploy-uprobe IMAGE_UP_US=quay.io/user1/go-uprobe-counter-userspace:test
IMAGE_GT_US Uprobe Userspace target. Example: make deploy-target IMAGE_GT_US=quay.io/user1/go-target-userspace:test
KIND_CLUSTER_NAME Name of the deployed cluster to load example images to, defaults to `bpfman-deployment`
ignore-not-found For any undeploy command, set to true to ignore resource not found errors during deletion. Example: make undeploy ignore-not-found=true
Deployment
deploy-tc Deploy go-tc-counter to the cluster specified in ~/.kube/config.
undeploy-tc Undeploy go-tc-counter from the cluster specified in ~/.kube/config.
deploy-tracepoint Deploy go-tracepoint-counter to the cluster specified in ~/.kube/config.
undeploy-tracepoint Undeploy go-tracepoint-counter from the cluster specified in ~/.kube/config.
deploy-xdp Deploy go-xdp-counter to the cluster specified in ~/.kube/config.
undeploy-xdp Undeploy go-xdp-counter from the cluster specified in ~/.kube/config.
deploy-xdp-ms Deploy go-xdp-counter-sharing-map (shares map with go-xdp-counter) to the cluster specified in ~/.kube/config.
undeploy-xdp-ms Undeploy go-xdp-counter-sharing-map from the cluster specified in ~/.kube/config.
deploy-kprobe Deploy go-kprobe-counter to the cluster specified in ~/.kube/config.
undeploy-kprobe Undeploy go-kprobe-counter from the cluster specified in ~/.kube/config.
deploy-uprobe Deploy go-uprobe-counter to the cluster specified in ~/.kube/config.
undeploy-uprobe Undeploy go-uprobe-counter from the cluster specified in ~/.kube/config.
deploy-target Deploy go-target to the cluster specified in ~/.kube/config.
undeploy-target Undeploy go-target from the cluster specified in ~/.kube/config.
deploy Deploy all examples to the cluster specified in ~/.kube/config.
undeploy Undeploy all examples to the cluster specified in ~/.kube/config.
Building A Userspace Container Image
To build the userspace examples in a container instead of using the pre-built ones, from the bpfman examples code source directory, run the following build command:
cd bpfman/examples
make \
IMAGE_KP_US=quay.io/$USER/go-kprobe-counter:latest \
IMAGE_TC_US=quay.io/$USER/go-tc-counter:latest \
IMAGE_TP_US=quay.io/$USER/go-tracepoint-counter:latest \
IMAGE_UP_US=quay.io/$USER/go-uprobe-counter:latest \
IMAGE_XDP_US=quay.io/$USER/go-xdp-counter:latest \
build-us-images
Then EITHER push images to a remote repository:
docker login quay.io
cd bpfman/examples
make \
IMAGE_KP_US=quay.io/$USER/go-kprobe-counter:latest \
IMAGE_TC_US=quay.io/$USER/go-tc-counter:latest \
IMAGE_TP_US=quay.io/$USER/go-tracepoint-counter:latest \
IMAGE_UP_US=quay.io/$USER/go-uprobe-counter:latest \
IMAGE_XDP_US=quay.io/$USER/go-xdp-counter:latest \
push-us-images
OR load the images directly to a specified kind cluster:
cd bpfman/examples
make \
IMAGE_KP_US=quay.io/$USER/go-kprobe-counter:latest \
IMAGE_TC_US=quay.io/$USER/go-tc-counter:latest \
IMAGE_TP_US=quay.io/$USER/go-tracepoint-counter:latest \
IMAGE_UP_US=quay.io/$USER/go-uprobe-counter:latest \
IMAGE_XDP_US=quay.io/$USER/go-xdp-counter:latest \
KIND_CLUSTER_NAME=bpfman-deployment \
load-us-images-kind
Lastly, update the yaml to use the private images or override the yaml files using the Makefile:
cd bpfman/examples/
make deploy-kprobe IMAGE_XDP_US=quay.io/$USER/go-kprobe-counter:latest
make undeploy-kprobe
make deploy-tc IMAGE_TC_US=quay.io/$USER/go-tc-counter:latest
make undeploy-tc
make deploy-tracepoint IMAGE_TP_US=quay.io/$USER/go-tracepoint-counter:latest
make undeploy-tracepoint
make deploy-uprobe IMAGE_XDP_US=quay.io/$USER/go-uprobe-counter:latest
make undeploy-uprobe
make deploy-xdp IMAGE_XDP_US=quay.io/$USER/go-xdp-counter:latest
make undeploy-xdp